Browser
This note heavily refers to below resources, make sure to check out their insightful contents:
Inside Look at Modern Web Browsers To be added ...
All browser related notes will focus on studying Chromium, and contents will be Chromium specific if not specified in advance.
Architecture
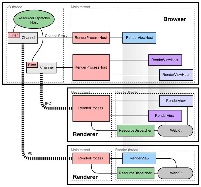
Chromium runs on a multi-process architecture, meaning one browser process and N sandboxed renderer processes, where the render engine Blink (with V8 JavaScript engine embedded inside) is executed.

Reference
- Chromium Docs
- Chromium Developer Docs
- Inside look at modern web browser Series: Part 1 | Part 2 | Part 3 | Part 4
- Web Browser Engineering
- 浏览器工作原理与实践
- High Performance Browser Networking -- ILYA GRIGORIK
- Web Platform Tests
- Analyze runtime performance
- Chrome Web Storage and Quota Concepts
- How modern browsers work
- How Browsers Work - An interactive guide to how browsers work.